JavaScript for Line of Business Applications
597.6K views | +0 today
Follow
JavaScript for Line of Business Applications
Keeping track of current JavaScript Frameworks that help design your clientside Business Logic Layers.
Curated by Jan Hesse
Beam to my Inbox:
Your new post is loading...
Your new post is loading...

Popular Tags - Filter using the Funnel

Current selected tag: 'functional programming'. Clear
Scoop.it!

Continuations

Continuations | JavaScript for Line of Business Applications | Scoop.it
There is one abstraction that can be used to implement such apparently diverse concepts as exceptions, generators, coroutines and even the backtracking mechanism present in Prolog.

This article demonstrates how to use continuations to implement these constructs in a custom, small programming language. Then the implementation of an interpreter for that language is presented.

Finally a Java servlet is demonstrated. It uses continuations with server-side JavaScript to simplify writing complex workflows that hide the request/response cycle of HTTP.

No comment yet.
Scoop.it!

Data Visualization with JavaScript

Data Visualization with JavaScript | JavaScript for Line of Business Applications | Scoop.it

If you’re developing web sites or web applications today, there’s a good chance you have data to communicate, and that data may be begging for a good visualization. But how do you know what kind of visualization is appropriate? And, even more importantly, how do you actually create one? Answers to those very questions are the core of this book. In the chapters that follow, we explore dozens of different visualizations and visualization techniques and tool kits. Each example discusses the appropriateness of the visualization (and suggests possible alternatives) and provides step-by-step instructions for including the visualization in your own web pages.


Contents:

  1. Introduction
    1. Implementation vs Design
    2. Code vs. Styling
    3. Simple vs. Complex
    4. Reality vs. an Ideal World
    5. Source Code for Examples
    6. Acknowledgements
  2. Graphing Data
  3. Making Charts Interactive
  4. Integrating Charts in a Page
  5. Creating Specialized Graphs
  6. Showing Timelines
  7. Visualizing Geographic Data
  8. Custom Visualizations with D3.js
  9. Building Data-Driven Web Applications
  10. Managing Data in the Browser


No comment yet.
Scoop.it!

How to structure reactive programs

How do we make programs more immediate? How can we structure them so programs with immediate feedback is easier to program and reason about?

After reading around on the web, I take inspiration from two sources: Functional Reactive Programming (FRP) and immediate-mode GUIs.

No comment yet.
Scoop.it!

Functional Style Mind Shift in JavaScript

Functional Style Mind Shift in JavaScript | JavaScript for Line of Business Applications | Scoop.it

In this article I would like to show you a few examples how ECMAScript 5.1 changed the way I write code and how I learned to prefer, readable, maintainable and functional code over the lame old-school procedural (but sometimes more performant) code.

As you can see, there are so many good reasons to adopt a more functional style of writing JavaScript where the most valid reasons are probably simplification of code, maintainability and human readability.

No comment yet.
Scoop.it!

ki - a functional programming language

ki - a functional programming language | JavaScript for Line of Business Applications | Scoop.it

ki is a functional programming language that expands into JavaScript through a very thin layer of sweet.js macros. It is designed to complement JavaScript, enriching it with functional programming idioms and immutable data structures. ki can be used to write entire applications, individual components (e.g. state management) or just functional one-liners.

ki syntax and semantics are heavily inspired by Clojure. Thanks to mori, ki incorporates ClojureScript’s persistent data structures and related API.

No comment yet.
Scoop.it!

Introducing Ramda

Introducing Ramda | JavaScript for Line of Business Applications | Scoop.it

Ramda: “a practical functional library for Javascript programmers.” 

There are already some excellent libraries with a functional flavor, such as Underscore and Lodash. Ramda includes all of the favorite list-manipulation functions you expect, e.g. map, filter, reduce, find, etc. But Ramda is significantly different from libraries like Underscore and Lodash. The primary distinguishing features of Ramda are:

* Ramda takes the function first, and the data last.

* Ramda methods are automatically curried.

Jan Hesse's insight:

https://rawgit.com/CrossEye/ramda/master/docs/ramda.html

No comment yet.
Scoop.it!

"Mostly functional" programming does not work.

"Mostly functional" programming does not work. | JavaScript for Line of Business Applications | Scoop.it

There is a trend in the software industry to sell "mostly functional" programming as the silver bullet for solving problems developers face with concurrency, parallelism (manycore), and, of course, Big Data. Contemporary imperative languages could continue the ongoing trend, embrace closures, and try to limit mutation and other side effects. Unfortunately, just as "mostly secure" does not work, "mostly functional" does not work either. Instead, developers should seriously consider a completely fundamentalist option as well: embrace pure lazy functional programming with all effects explicitly surfaced in the type system using monads.

No comment yet.
Scoop.it!

Essential JS - Functional JavaScript "the right way

Essential JS - Functional JavaScript "the right way | JavaScript for Line of Business Applications | Scoop.it

Essential.js is a simpler alternative to Underscore.js that gives you a solid base to get started with functional programming in JavaScript "the right way":

No comment yet.
Scoop.it!

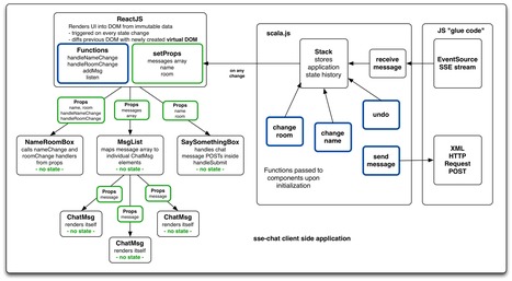
Scala.js and ReactJS - Why would someone want Scala on the client?

Scala.js and ReactJS - Why would someone want Scala on the client? | JavaScript for Line of Business Applications | Scoop.it

In this article I will present a simple reactive web application using Scala.js and ReactJS on the client side. It is based on sse-chat, an application I initially wrote for demonstrating the usage of AngularJS with Play Framework. I then rewrote the client for an article about using ReactJS on the client side. In the latest version now, there is an additional client that connects to the same server and utilizes Scala.js for building the web client. I recently gave a talk about this at Ping Conference in Budapest, check it out if you’re interested. I discovered ReactJS through David Nolen’s blog and his excellent OM library, which combines ReactJS with ClojureScript. His second article on Om also inspired me to try out an undo functionality with the immutable data structures that Scala.js has to offer. 

No comment yet.
Scoop.it!

fn.js | A JavaScript library built to encourage a functional programming style & strategy.

fn.js | A JavaScript library built to encourage a functional programming style & strategy. | JavaScript for Line of Business Applications | Scoop.it

fn.js aims to support functional practices over performance or established conventions. In order to guide you on the right path, fn.js internals force avoidance of side effects, object mutation, and function state.

fn.js runs in the Node.js or in the browser using normal script tags or via an AMD loader such as RequireJS. Support for Bower is coming soon.

No comment yet.
Scoop.it!

Function = Var + Return: A Functional Style of JavaScript Programming

Function = Var + Return: A Functional Style of JavaScript Programming | JavaScript for Line of Business Applications | Scoop.it

JavaScript is a flexible language with first-class functions, so it supports a functional programming style. Usually people do this with a library such as Underscore.js, which provides array operations like “map” and “reduce” and function operations like “bind” and “compose”. This is very cool. For example, when you use “map”, you work at a higher level of abstraction. You don’t have to worry about a temporary index variable for iterating over the array, so the code becomes shorter and clearer.

 

However, this approach is not as functional as it could be. If you’re freely assigning values to variables, then you’re still relying on changing state. If your code is primarily a sequence of statements, it’s imperative or procedural, and you’re missing the peculiar beauty of functional code.

No comment yet.
Scoop.it!

New Reactive Extension Support for ES5 JavaScript Developers in RxJS 2.2

New Reactive Extension Support for ES5 JavaScript Developers in RxJS 2.2 | JavaScript for Line of Business Applications | Scoop.it

Today we want to let you know that RxJS 2.2 is now available via the Rx.js CodePlex project and includes various bug fixes and contributions from the community.

Reactive Extensions (Rx) is a programming model that allows developers to use a common interface for writing applications that interact with diverse data sources, like stock quotes, Tweets, UI events, and Web service requests. Since Rx was open-sourced by MS Open Tech in November, 2012, Rx has become an important under-the-hood component of several high-availability multi-platform applications, including NetFlix and GitHub.

One common question from our customers is, "Could we get a core of RxJS with a set of operators we use most often in a single, smaller library?" We hear you and have now provided rx.lite.js. This library consists of the most commonly used features, including factory methods for creating observable sequences, standard operators such as where, select, and zip, relative-time based operators and the most commonly used features from rs.async.js, including events, callbacks and promises bindings. The file size has is drastically reduced – currently just 7k when zipped. We also provide a compatibility build, rx.lite.compat.js to support older browsers.

Jan Hesse's insight:
Compatibility Builds, a lite version, and other improvements in RxJS 2.2
No comment yet.
Scoop.it!

Functional Reactive Programming in JavaScript

Streams can be assigned to variables, shared, and used as inputs to create more specific streams. In the example above inputs is used to create two more streams: one that limits the stream so that events are emitted at most every 500 ms and another that takes the throttled stream and drops duplicate values that appear consecutively. So when the final stream, distinct, is consumed later it is guaranteed that events 1) will be non-empty strings with length greater than two, 2) will not occur too frequently, and 3) will not include duplicates.

That stream can be fed through a service via ajax calls to show a live list of results...

No comment yet.
Scoop.it!

Excercise Functional Programming in Javascript

Excercise Functional Programming in Javascript | JavaScript for Line of Business Applications | Scoop.it

This is an interactive learning course with exercises you fill out right in the browser.

Functional programming provides developers with the tools to abstract common collection operations into reusable, composable building blocks. You'll be surprised to learn that most of the operations you perform on collections can be accomplished with five simple functions:

  1. map
  2. filter
  3. concatAll
  4. reduce
  5. zip

Here's my promise to you: if you learn these 5 functions your code will become shorter, more self-descriptive, and more durable. 


No comment yet.
Scoop.it!

It turns out that JavaScript is not Haskell

It turns out that JavaScript is not Haskell | JavaScript for Line of Business Applications | Scoop.it

The problem we thought we were solving was: How do you curry infix operators in prefix form, when the operation is not commutative? Haskell solves this problem very elegantly. For example, exponentiation. Haskell uses the caret symbol (^) for this operation.

No comment yet.
Scoop.it!

Taming the Asynchronous Beast with CSP in JavaScript

Taming the Asynchronous Beast with CSP in JavaScript | JavaScript for Line of Business Applications | Scoop.it

I think things can be simplified to a single abstraction since the underlying problem to all of this is the same. I present to you CSP and the concept of channels. CSP has been highly influential in Go and recently Clojure embraced it as well with core.async. There's even a C version. It's safe to say that it's becoming quite popular (and validated) and I think we need to try it out in JavaScript. I'm not going to spend time comparing it with every other solution (promises, FRP) because it would take too long and only incite remarks about how I wasn't using it right. I hope my examples do a good enough job convincing you themselves.

Jan Hesse's insight:

Communicating sequential processes

No comment yet.
Scoop.it!

The introduction to Reactive Programming you've been missing

So you're curious in learning this new thing called (Functional) Reactive Programming (FRP).

The hardest part of the learning journey is thinking in FRP. It's a lot about letting go of old imperative and stateful habits of typical programming, and forcing your brain to work in a different paradigm. I haven't found any guide on the internet in this aspect, and I think the world deserves a practical tutorial on how to think in FRP, so that you can get started. Library documentation can light your way after that. I hope this helps you.

No comment yet.
Scoop.it!

Why Ramda?

Why Ramda? | JavaScript for Line of Business Applications | Scoop.it

To those not used to functional programming, Ramda seems to serve no purpose whatsoever. Most of its major capabilities are already covered by libraries like Underscore and LoDash.

These folks are right. If you want to keep coding with the same imperative and object-oriented styles you've been using, Ramda does not have much to offer you.

However, it does offer a different style of coding, a style that's taken for granted in purely functional programming languages: Ramda makes it simple for you to build complex logic through functional composition. Note that any library with a compose function will allow you do functional composition; the real point here is: "makes it simple".

Let's see how that works in Ramda.

No comment yet.
Scoop.it!

Adding Even More Fun to Functional Programming With RXJS

Adding Even More Fun to Functional Programming With RXJS | JavaScript for Line of Business Applications | Scoop.it

With the rise in popularity of functional programming lately new ways of writing concise and expressive code have emerged. Reactive JavaScript (RXJS) is one of these and takes functional programming a step further by turning events and asynchronous calls into compostable data streams. Focusing on how we use RXJS at Netflix, this session will show attendees how to use the 5 pillars of Functional programming: map, mergeAll, filter, reduce, and zip and how they are superior to their imperative counterparts. Attendees will then learn how to use Observable objects to put the “reactive” into their functional code to write code that will react to asynchronous calls and events using the RXJS library.

No comment yet.
Scoop.it!

Functional JavaScript

Functional JavaScript | JavaScript for Line of Business Applications | Scoop.it

Obviously there is a sizable group of developers that use functional paradigms in JavaScript day in and day out. I would say there is a much larger group of JavaScript developers that just don't really understand what that means.

I believe this is a result of the fact that most languages used for server-side web development have roots in C, which most would agree is not a functional programming language.

This series of blog posts is here to help others learn how to borrow some of the beauty of functional programming languages in the context of JavaScript.

Jan Hesse's insight:
More From This Series:
No comment yet.
Scoop.it!

Functional Programming in Javascript === Garbage

Functional Programming in Javascript === Garbage | JavaScript for Line of Business Applications | Scoop.it

Functional Programming is great. It allows for simpler programs which are easy to test and reason about. Unfortunately, not all languages are created equal. I've been writing a bit of Clojure and really enjoying myself. As I've ported my learnings and approaches to Javascript, I've encountered a handful of issues which I'd like to talk about.

Once you begin working with functions, you'll begin passing references of them to other functions. These are called Higher Order Functions and you may already be familiar with them. Take, for example, jQuery.fn.each:...

No comment yet.
Scoop.it!

Play Framework and Facebook's React library

Play Framework and Facebook's React library | JavaScript for Line of Business Applications | Scoop.it

Over the holidays I have discovered Facebook’s React, an interesting library for generating reactive user interfaces. I wanted to try it out in a real-world application, which reminded of one I still had running as a demo: sse-chat, a little chat application I wrote last summer for learning how to make Play Framework and AngularJS cooperate in a very basic way. So I thought, why not rewrite the client side using React, offering the exact same functionality as the AngularJS version. Both are available at the same time in the new version, with no changes to the backend code, except for the added route as both versions can be accessed in parallel.

The contraint of making it behave exactly like the AngularJS version was a great exercise and it really only took an afternoon to complete. Touching the existing demo version also had me notice that the live version of it had been up for like 4 months or so, without any trouble. I have the same experience with my BirdWatch application. Kudos to the Play Framework developers for that, and same for Akka, which provides the supervised Actor architecture presumably enabling such reliable server systems.

No comment yet.
Scoop.it!

Composing Functions in JavaScript

Composing multiple functions to create more complex ones is a common utility in any programming language. And the ability to construct functions in a way that is easily composable is a true talent, but it really shines with code maintenance and reuse. It’s not uncommon to find huge applications composed of many, much smaller functions. Inspired by this pattern of extremely modular functions, I’ve been slowly migrating my programming style to allow for more composable and reusable functions.

No comment yet.
Scoop.it!

Functional JavaScript for crawling the Web

I've been giving JavaScript & CasperJS training sessions lately, and was amazed how few people are aware of the Functional Programming capabilities of JavaScript. Many couldn't see obvious usage of these in Web development, which is a bit of a shame if you ask me.

Let's take things like map and reduce from the Array prototype.

I've been hearing a few times things like: Well yeah that's cool, but I don't do maths, I'm a Web developer.

And each time it turns me a little sad.

 

As we're programming language hipsters, in this article we'll use ES6 short function syntax which has landed a few weeks ago in Firefox Nightlies and eases a lot writing code in the functional style.

We'll also use other ES6 features as well because, you know, today is our future already.

This article contents will also probably hurt some people feelings, probably because there's a lot to hate in there when you come from a pure OOP landscape. Please think of this article as an exercise of thought instead of yet another new JavaScript tutorial™.


No comment yet.
Scoop.it!

Functional JavaScript in action

Recently came across a blog post about a JavaScript function to convert state names to abbreviations (or vice versa) and realized that it's an excellent topic to present the power that can be had from functional programming in JavaScript.

The premise of the article is that the author needed a function that when given a state name or abbreviation would return the opposite. The author went about it by first finding a PHP function that does the same, then simply converted the code over to JavaScript. While this method surely works for the purpose needed, it also illustrates how powerful functional programming techniques could be used instead which will produce the same result, but also have some reusable code.

No comment yet.